Proposed features/Public transport schema
![]()
This page only exists for documentary purposes, to understand the development of current public transport tagging schemas.
If you know about the current state of affairs, please help keep everyone informed by updating this information. (Discussion)
This data modeling schema is a proposal for a more consistent and complete integration and visualization of public transport (PT) related data in OpenStreetMap (OSM). It was created to solve (at least most of) the numerous problems the existing modeling schema for PT related data is posing.
| Public transport schema | |
|---|---|
| Proposal status: | Abandoned (inactive) |
| Proposed by: | Oxomoa |
| Rendered as: | undecided |
Background
Workshop
The proposal is the result of a community workshop which took place from 16th to 17th of May, 2009, at Geofabrik, Karlsruhe (Germany). The list of all workshop participants can be found below:
- Markus Bader
- Christian Berreth
- Christoph Eckert
- Heiko Jacobs
- Matthias Merz
- Melchior Moos, author of a public transport map based on OSM data
- Frederik Ramm
- Thomas Reincke, employee of Aachener Verkehrsverbund GmbH (public transport authority of Aachen, Germany)
- Frank Sautter
- Sebastian Schwarz
- Jochen Topf
- Malte Ahrens
All individual aspects of the schema presented in the text below arose from the following topics discussed during the workshop:
- basic concept for line-like traffic infrastructure
- basic concept for point-like traffic infrastructure
- basic concept for network information (lines and routes)
- basic concept for network information (public transport networks)
- general separation of infrastructure data and network information
- public transport routing and timetable information
- rendering and visualization
- (micro-)tagging
- realization of automated data matching
Related proposals
Currently, there are some other activties within the OSM community working on enhanced modeling schemas for PT related data, too, which can be found in the transit category of the OSM wiki. Some aspects of the schema described in this proposal base upon two proposals which can also be found in the mentioned category:
In the NaPTAN category of the OSM wiki, all activities concerning the NaPTAN data import can be traced. These activities were also payed attention to during the developing process of this proposal.
Line-like traffic infrastructure
Line-like traffic infrastructure in public transport consists of traffic ways for public transport vehicles (roads, bus guideways, railways, rivers, canals, routes across open water such as ferry services on lakes and the sea, aerialways) and other elements (public conveyors and public escalators).
Currently, the largest problem concerning public transport line-like traffic infrastructure in OSM relates to the clear distinction between different railway types. To identify a railway type as exactly as possible and thus to model it correctly, mappers can use the following decision graph to take a decision already during data collection:

The following table lists all possible types of line-like traffic infrastructure in public transport. Apart from that, the table shows how those types are modeled in OSM according to the existing schema and how they shall be modeled in future according to this proposal. Elements, which are explained in the text passages below, are written in bold:
| Type | Geometry (so far) | Geometry (proposed) | Tag(s) (so far) | Tag(s) (proposed) |
|---|---|---|---|---|
| bus guideways | highway=bus_guideway | highway=bus_guideway | ||
| traffic ways equipped with trolley wires | nonexistent | nonexistent | highway=* and trolley_wire=yes | |
| railways for rails | railway=rail | railway=rail | ||
| railways for light rails | railway=light_rail | railway=light_rail | ||
| railways for metros | railway=subway or railway=monorail | railway=subway or railway=monorail | ||
| railways for trams | railway=tram | railway=tram | ||
| funiculars | nonexistent | nonexistent | railway=funicular | |
| public conveyors | nonexistent | nonexistent | highway=conveyor | |
| public escalators | highway=steps and escalator=yes | highway=steps and escalator=yes | ||
| aerialways | aerialway=* | aerialway=* | ||
| waterways for passenger ferries | nonexistent | nonexistent | waterway=ferry_way |
Modeling multi-track railways
Multi-track parallel railways in close proximity can either be modeled as a single way with tracks=* or as a number of parallel ways. If individual tracks have different tagging requirements (electrification, gauge etc.), the tracks should be modeled appropriately. The tracks=* tag should be used to record the number of tracks with a default value of 1 being assumed where this is not supplied.
Railways for rails
To distinguish between different types of railways for rails, in addition to railway=rail the tag usage=* shall be used – it describes the usage of a railway for rails:
- usage=main for main lines
- usage=branch for branch lines
- usage=industrial for industrial railways
- usage=military for military railways
- usage=tourism for touristically used railways
Further tags for railways for rails are:
| Key | Value | Description |
|---|---|---|
service | siding / spur / yard | indicates different types of spur or side tracks |
ref | number or text | railway number |
name | text | railway name |
maxspeed | number | speed limit in kilometers per hour |
traction | cable / rack | indicates an auxiliary drive via cable or rack |
disused | yes / no | no longer in use? |
construction | yes / no | under construction? |
planned | yes / no | planned? |
tunnel | yes / no | tunnel? |
bridge | yes / no | bridge? |
gauge | number | gauge in millimeters |
loading_gauge | number | loading gauge in millimeters |
electrified | yes / no / contact_line / rail | type of electrification |
voltage | number | voltage in volt |
operator | text | operating infrastructure company |
Railways for light rails
In addition to railway=light_rail, additional tags for railways for light rails can be:
| Key | Value | Description |
|---|---|---|
ref | number or text | railway number |
name | text | railway name |
traction | cable / rack | indicates an auxiliary drive via cable or rack |
disused | yes / no | no longer in use? |
construction | yes / no | under construction? |
planned | yes / no | planned? |
tunnel | yes / no | tunnel? |
bridge | yes / no | bridge? |
gauge | number | gauge in millimeters |
loading_gauge | number | loading gauge in millimeters |
electrified | yes / no / contact_line / rail | type of electrification |
voltage | number | voltage in volt |
operator | text | operating infrastructure company |
Railways for metros
Metros can be divided into two different categories:
Modeling subways, a mapper shall always use the tag tunnel=* with the value yes for railways underground and with the value no for railways overground.
Modeling monorails, a mapper shall always use the tag monorail=* with the value hanging for suspended monorails and with the value magnetic for magnetic monorails.
Additional tags for railways for metros can be:
| Key | Value | Description |
|---|---|---|
ref | number or text | railway number |
name | text | railway name |
disused | yes / no | no longer in use? |
construction | yes / no | under construction? |
planned | yes / no | planned? |
bridge | yes / no | bridge? |
gauge | number | gauge in millimeters |
loading_gauge | number | loading gauge in millimeters |
electrified | yes / no / contact_line / rail | type of electrification |
voltage | number | voltage in volt |
operator | text | operating infrastructure company |
Railways for trams
Railways for trams shall always be modeled as separate geometries, most notably when the railways are grooved. Otherwise, if only one geometry is used for a road and the grooved railway on it, additional tags cannot be clearly assigned to either the road or the railway.
Additional tags for railways for trams can be:
| Key | Value | Description |
|---|---|---|
ref | number or text | railway number |
name | text | railway name |
traction | cable / rack | indicates an auxiliary drive via cable or rack |
disused | yes / no | no longer in use? |
construction | yes / no | under construction? |
planned | yes / no | planned? |
tunnel | yes / no | tunnel? |
bridge | yes / no | bridge? |
gauge | number | gauge in millimeters |
loading_gauge | number | loading gauge in millimeters |
electrified | yes / no / contact_line / rail | type of electrification |
voltage | number | voltage in volt |
operator | text | operating infrastructure company |
Funiculars
Funiculars did not appear as an independent category in OSM so far: From now on, they shall be modelled as ways with the tag railway=funicular.
Additional tags for funiculars can be:
| Key | Value | Description |
|---|---|---|
ref | number or text | railway number |
name | text | railway name |
disused | yes / no | no longer in use? |
construction | yes / no | under construction? |
planned | yes / no | planned? |
tunnel | yes / no | tunnel? |
bridge | yes / no | bridge? |
gauge | number | gauge in millimeters |
loading_gauge | number | loading gauge in millimeters |
operator | text | operating infrastructure company |
Public conveyors
Public conveyors also did not appear as an independent category in OSM so far: From now on, they shall be modelled as ways with the tag highway=conveyor.
Additional tags for public conveyors can be:
| Key | Value | Description |
|---|---|---|
oneway | yes / -1 / no | use in one direction only? |
wheelchair | yes / no / limited / only | suitable for wheelchair users? |
Waterways for passenger ferries
From now on, the waterways for passenger ferries shall be modeled as ways with the tag waterway=ferry_way to separate infrastructure data from network information.
Point-like traffic infrastructure
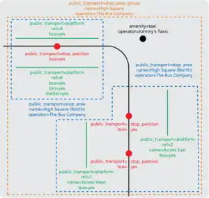
Concerning the major group within the public transport point-like traffic infrastructure – the stops – it is not possible yet to model these elements in a consistent way without having to distinguish explicitly between bus stops, railway halts, tram stops etc. Apart from that, there is no possibility yet to model stop areas, which are served by multiple public service vehicles and thus consisting of more than one stop positions, as interrelated elements. Furthermore, platforms, entrances or station buildings cannot be clearly assigned to one stop yet.
Basic model for stops
Therefore, a basic model for stops shall be established: The basic structure of this model is independent from the types of public service vehicles serving a stop or the traffic way a stop is related to. The model is kept as simple as possible and allows mappers to model very simple stops as well as very complex stops with many details. Therefore, the model consists of four components:
- the stop position of a public service vehicle on a traffic way
- the access for passengers to the public service vehicles or the stop itself
- the stop area
- the stop area group

The graphic above shows that the model consists of three steps at most: A stop area (as a relation) contains at least one stop position and either no access or an arbitrary amount of accesses. Consequently, a stop area builds the relationship between all the elements it contains. A stop area group (as a superior relation) shall be used if multiple stop areas have to be combined – e.g. because they are just representing multiple parts of one stop.
Stop position
Stop positions shall be modeled as nodes and tagged with public_transport=stop_position. The nodes shall be placed directly on the ways representing the traffic ways the stop positions are related to: This makes routing more easy and leads to more uniformity.
Although the described model for stops makes the stops independent from the public service vehicles, additional tags shall be used for stop positions to allow rendering systems to visualize them with adequate symbols and icons:
| Key | Value | Public service vehicle |
|---|---|---|
bus | yes / no | served by bus? |
rail | yes / no | served by rail? |
light_rail | yes / no | served by light rail? |
subway | yes / no | served by subway? |
monorail | yes / no | served by monorail? |
tram | yes / no | served by tram? |
funicular | yes / no | served by funicular? |
aerialway | yes / no | served by aerialway? |
ferry | yes / no | served by passenger ferry? |
If those additional tags shown above are missing, the absent information could still be read out from the line relations containing the stop position. But this would be considerably more difficult to implement.
Another important aspect concerning stop positions is the following questions: When to record one stop position and when to record more than one? The answer: One stop position shall be modeled if there is just one in reality, if two bus stops are directly facing each other or if the stop relates to a single-track railway. In all other cases, more than one stop position shall be modeled, namely as much as there are in reality.
Access
The geometry and the characteristical tag an access shall be modeled with depends from the type of the access:
| Type | Geometry | Tags |
|---|---|---|
| platform or stop sign | public_transport=platform | |
| entrance | public_transport=entrance |
Additional tags for accesses can be:
| Key | Value | Description |
|---|---|---|
ref | number or text | reference (especially relevant for platforms) |
name | text | name |
operator | text | operating transportation company |
bus | yes / no | served by bus? |
rail | yes / no | served by rail? |
light_rail | yes / no | served by light rail? |
subway | yes / no | served by subway? |
monorail | yes / no | served by monorail? |
tram | yes / no | served by tram? |
funicular | yes / no | served by funicular? |
aerialway | yes / no | served by aerialway? |
ferry | yes / no | served by passenger ferry? |
wheelchair | yes / no / limited / only | suitable for wheelchair users? |
bench | yes / no | bench available? |
bin | yes / no | bin available? |
shelter | yes / no | shelter available? |
toilet | yes / no | toilet available? |
Buildings, ferry terminals, piers or other facilities can be integrated as accesses in a stop area relation, too. The existing modeling schema for those elements shall be maintained.
Stop area
A stop area relation shall be tagged with public_transport=stop_area. The additional tags a stop area relation can be equipped with mostly serve as unique identifiers of the stop area:
| Key | Value | Description |
|---|---|---|
ref | number or text | reference ID |
name | text | name |
operator | text | operating transportation company |
uic_ref | number | official reference ID according to the International Union of Railways |
uic_name | text | official name according to the International Union of Railways |
A stop area relation is not always necessary: It would be superfluous if it contained just one stop position as a member. In such cases, the isolated stop position shall be equipped with the tags listed above which uniquely identify it – including the tag operator=*.
Stop area group
A stop area group relation shall be tagged with public_transport=stop_area_group and should not be mistaken for a "transfer relation" but shall be understood as a type of relation which can be used to combine multiple stop areas – e.g. because those stop areas are just representing multiple parts of one stop: One stop area tagged with name=Church Square (East) and another stop area tagged with name=Church Square (West) can be combined by a stop area group tagged with the name name=Church Square.
A stop area group can also contain an arbitrary number of additional nodes which are representing other point-like traffic infrastructure:
- taxi stands and call boxes
- rickshaw stands
- rent-a-car facilities
- rent-a-bike facilities
- car sharing facilities
- water taxi stands and call boxes
Examples for the application of the model for stops
In the most simple case there is only one stop position with a name:


If two accesses are "joining" the stop position a stop area shall be created:


If two (not necessarily adjacent) stop areas belong to one stop a stop area group shall be created:


Backward compatibility of the model for stops
The backward compatibility of the model described above is guaranteed because existing point-like traffic infrastructure can be preserved – merely the meaning of those map features will be interpreted in a different way from now on: The existing map features for stops (which are tagged with highway=bus_stop, railway=halt etc.) will be interpreted as stop positions if they are placed directly on traffic ways; if not, they will be interpreted as accesses – like all the other map features for accesses already existing (which are tagged with highway=subway_entrance, railway=platform etc.). By additional tagging, more information (public_transport=stop_position, public_transport=platform etc.) can be attached to the existing map features without any problems. The stop area and stop area group relations can be created on top of the existing data.
Suitability of the model for stops
The model for stops described above is suitable for:
- bus stops and bus stations
- trolley bus stops and trolley bus stations
- rail halts and rail stations
- light rail halts and light rail stations
- commuter rail halts and commuter rail stations
- metro halts and metro stations
- tram halts and tram stations
- funicular stations
- aerialway stations
- passenger ferry terminals
Public elevators
Public elevators did not appear as an independent category in OSM so far. As the model for stops described above is not suitable for the modeling of public elevators, those elements shall be tagged as nodes with highway=elevator from now on.
| Key | Value | Description |
|---|---|---|
oneway | yes / -1 / no | use in one direction only? |
wheelchair | yes / no / limited / only | suitable for wheelchair users? |
capacity | number | maximum capacity |
maxweight | number | maximum weight |
toll | yes / no or number | toll? |
operator | text | operating infrastructure company |
Network information (lines and routes)
Currently, the largest problems concerning public transport lines in OSM relate to:
- the missing possibility to clearly differentiate between the lines of different public service vehicles,
- the missing possibility to distinguish between railway lines on the one hand and railway routes on the other hand and
- absent rules for a clearly structured modeling of simple line courses as well as of complex line courses (e.g. with many alternate courses).
Basic model for lines
Therefore, a basic model for lines shall be established: The basic structure of this model allows mappers to easily design different types of lines as well as different ways there and ways back. The model is kept as simple as possible and allows mappers to design alternate line courses in a comprehensible way, too. Therefore, the model consists of five components:
- line
- line variant
- traffic way (as a relation member)
- stopping place (as a relation member)
- access (as a relation member)

The graphic above shows that the model consists of three steps at most: A line variant (as a relation) contains an arbitrary amount of traffic ways, stopping places and/or accesses. A line (as a superior relation) shall be used to combine all the different variants of a line.
Line variant
Separate relations shall be used for each direction of a line. Those relations contain all stopping places, accesses and traffic ways as members. The sequence of these members in the ordered list exactly expresses the connection between the source location and the target location of the line in reality.
Accesses shall be included in line variant relations because of two reasons: Firstly, this approach makes it possible for pedestrian routing applications to refer pedestrians to the correct accesses (e.g. to platform F which grants accesses to subway line M). Secondly, this approach guarantees the backward compatibility of the whole model for lines, because all the existing map features tagged as stops (e.g. with highway=bus_stop) but being placed beside traffic ways can be preserved as valid relation members.
To model alternate line courses separate relations shall be used, too, because using only one relation for all alternate line courses at once (e.g. applying the role alternate for alternate relation members) would make the correlation of different alternate relation members impossible: Consequently, when processing the relation the alternate line courses could no longer be reassembled.
For a line variant relation, only the following tags are required:
| Key | Value | Description |
|---|---|---|
from | text | initial stop |
to | text | terminal stop |
alternate | yes / no | indicates an alternate course or a main course |
By modeling a line variant relation, the mappers shall – apart form the topics mentioned above – consider further aspects, too: Firstly, the ways representing the traffic ways being included in the line variant relations don't have to be segmented at each stopping places. Secondly, stopping places served on demand can be assigned with the role on_demand. Thirdly, the line variants of public service vehicles running on railways shall either include the correct rail track it is running on (if individual rail tracks are modeled) or the approximately correct rail track (e.g. if three of five rail tracks are modeled) or the only rail track or the trace (if only one rail track or a trace is modeled).
To model so-called "telescope lines", line variant relations are not necessarily required: Telescope lines feature occasional extensions by one or more stops, for example at certain times of day/night. To model telescope lines, it is sufficient to model one relation and to assign the role additional to the appropriate members representing occasional extensions.
Differentiation between railway lines and railway routes
There are railway lines and railway routes which shall be distinguished from now on: Railway routes are several ways that form some kind of entity, for example the railroad stretch from one city to another. Railway lines are the scheduled lines running on rail tracks, for example the subway "U96". So just as with cycle routes etc., routes are a way to bring several ways together under one name. Lines, on the other hand, are formed by vehicles moving regularly on this infrastructure.
To realize the differentiation between lines and routes, the tag route=* attached to relations will be ignored from now on if its value does not equal rail. The tag route=railway shall be used from now on to indicate relations for routes, all the other tags route=* will thus become obsolete. To model a line, the tag line=* shall be used from now.
Bus lines and trolley bus lines
Tags for bus lines and trolley bus lines can be:
| Key | Value | Description |
|---|---|---|
line | bus | indicates a bus line or trolley bus line |
bus | express / long_distance / on_demand / regular / school / shopping / shuttle / train_replacement / urban | Special-purpose bus lines |
service | busway / feeder / night / peak / weekend | Bus lines with particular frequency |
ref | number or text | line number |
nat_ref | number or text | national line number |
name | text | special name (e.g. SpeedBus) |
color or colour | text | line color (HTML named color or web color in hexadecimal format) |
text_color or text_colour | text | line text color (HTML named color or web color in hexadecimal format) |
by_night | yes / no / only | service by night? |
on_demand | yes / no / only | service on demand? |
operator | text | operating transportation company |
Rail lines
Tags for rail lines can be:
| Key | Value | Description |
|---|---|---|
line | rail | indicates a rail line |
service | high_speed / long_distance / regional / commuter | high speed, long distance, regional or commuter service? |
ref | number or text | line number |
nat_ref | number or text | national line number |
name | text | special name (e.g. Raving Rantanplan) |
color | text | line color (HTML named color or web color in hexadecimal format) |
text_color | text | line text color (HTML named color or web color in hexadecimal format) |
by_night | yes / no / only | service by night? |
operator | text | operating transportation company |
Light rail lines
Tags for light rail lines can be:
| Key | Value | Description |
|---|---|---|
line | light_rail | indicates a light rail line |
ref | number or text | line number |
nat_ref | number or text | national line number |
name | text | special name (e.g. StarLine) |
color | text | line color (HTML named color or web color in hexadecimal format) |
text_color | text | line text color (HTML named color or web color in hexadecimal format) |
by_night | yes / no / only | service by night? |
operator | text | operating transportation company |
Metro lines
Tags for metro lines can be:
| Key | Value | Description |
|---|---|---|
line | subway or monorail | indicates a metro line (subway or monorail line) |
ref | number or text | line number |
nat_ref | number or text | national line number |
name | text | special name (e.g. Metro X) |
color | text | line color (HTML named color or web color in hexadecimal format) |
text_color | text | line text color (HTML named color or web color in hexadecimal format) |
by_night | yes / no / only | service by night? |
operator | text | operating transportation company |
Tram lines
Tags for tram lines can be:
| Key | Value | Description |
|---|---|---|
line | tram | indicates a tram line |
ref | number or text | line number |
nat_ref | number or text | national line number |
name | text | special name (e.g. CreepTram) |
color | text | line color (HTML named color or web color in hexadecimal format) |
text_color | text | line text color (HTML named color or web color in hexadecimal format) |
by_night | yes / no / only | service by night? |
operator | text | operating transportation company |
Passenger ferry lines
Tags for passenger ferry lines can be:
| Key | Value | Description |
|---|---|---|
line | ferry | indicates a passenger ferry line |
ref | number or text | line number |
nat_ref | number or text | national line number |
name | text | special name (e.g. Channel Star) |
color | text | line color (HTML named color or web color in hexadecimal format) |
text_color | text | line text color (HTML named color or web color in hexadecimal format) |
by_night | yes / no / only | service by night? |
operator | text | operating transportation company |
Network information (public transport networks)
Currently, public transport networks are not being modeled as superior relations very often in OSM. This situation shall be changed by means of this proposal: A public transport network relation shall contain all lines and stopping places of the network as members. At this, the incorporation of the stopping places is more important than the incorporation of the lines because the former delimit a network whereas the latter are often just partially included in a network: Such parts of lines can only be delimited and thus identified by the stopping places defining the line course. To mark a relation as a public transport network relation, the tag public_transport=network shall be used.
Additional tags for public transport networks can be:
| Key | Value | Description |
|---|---|---|
name | text | name (e.g. Chicago Transit Authority) |
abbreviation | text | abbreviation of the name (e.g. CTA) |